Zahner Lab
Electrochemical measurement softwareZahner Lab is Zahner’s new electrochemical measurement software designed to control the IM7 potentiostat and support a broad range of electrochemical measurements. The user experience is highly structured, making it easy to run basic tests while also enabling complex experiments and extended measurement routines. With Ethernet connectivity, Zahner Lab enables remote viewing and control of the IM7 in networked lab environments.
- IM7 potentiostat control via Ethernet
- Remote access and control through Zahner Lab
- Simultaneous control of multiple potentiostats
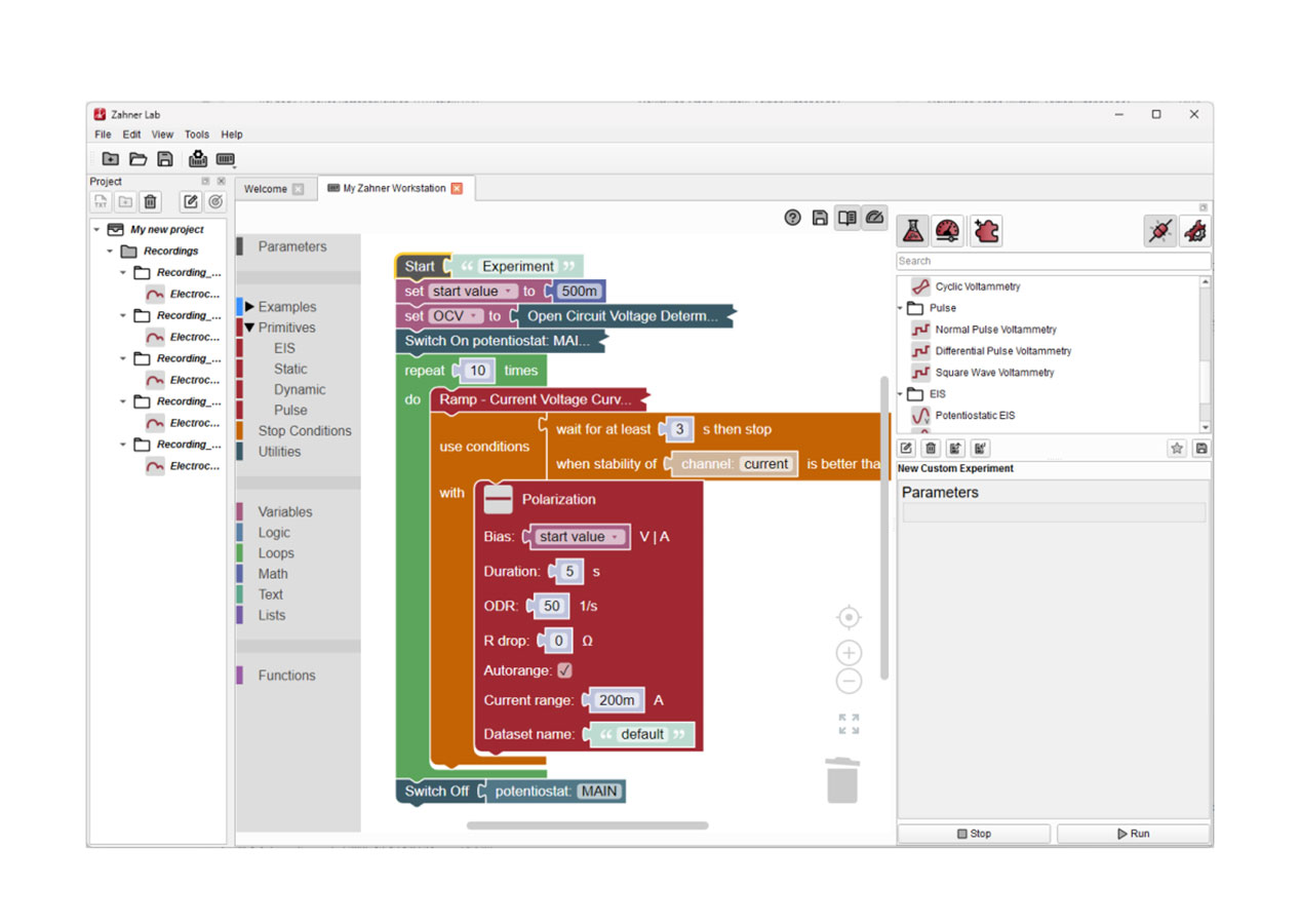
- Custom Experiment Builder with drag-and-drop building blocks
- Multi-client access: multiple Zahner Lab instances can view an IM7
- Compatible with Windows 11, Linux, and macOS
Further information
Key Features and Benefits
Zahner Lab combines the requirements of a versatile potentiostat software suite with a high level of ease of use. Its structured design supports reproducible workflows for electrochemical testing in research, R&D, and OEM environments.
Custom Experiment Builder (Drag-and-drop Automation)
The Custom Experiment Builder enables easy implementation of extensive experimental routines by assembling basic measurement techniques as modular building blocks. Using drag-and-drop, users can combine blocks into automated sequences for repeatable electrochemical test protocols and complex experiment designs.
Network Operation and Multi-User Access
The IM7 is connected via Ethernet and can be viewed or controlled remotely using Zahner Lab. Multiple Zahner Lab installations can view the same IM7 potentiostat simultaneously, while active control is limited to a single instance at a time. This setup supports shared lab workflows, training, and collaborative experiment monitoring.
Contact
| 01 69 19 49 49 | |
| Write e-mail |
Navigation
Categories
Contact
Quantum Design SAS
Avenue de l’Atlantique
Bâtiment Fuji Yama
91940 Les Ulis
France
| Phone: | +33 1 69 19 49 49 |
| E-mail: | franceqd-europe.com |
